Das x402-Protokoll ermöglicht es dem Internet, Werbung zu überspringen und in die Ära der Mikrozahlungen einzutreten

👤 energyedhome@Adelaide 📅 2026-04-03 19:42:41

Die Blockchain-Technologie ermöglicht Mikrozahlungen. x402 wird das Internet-Wirtschaftsmodell verändern, von Werbung auf Mikrozahlungen umstellen und sich auf das Zeitalter des agenturbasierten Internets vorbereiten. Dieser Artikel stammt aus einem Artikel von @_0xarayan, der von DeepChao TechFlow organisiert, zusammengestellt und geschrieben wurde.
(Vorherige Zusammenfassung: Entschlüsselung von „x402“: Wiederherstellung des Zahlungsvertrauens im KI-Zeitalter, der Heilige Gral, der zur nächsten Generation der Maschinenzivilisation führt)
(Hintergrundergänzung: Was ist das x402-Protokoll? Wie startet man eine Online-Zahlungsrevolution im Zeitalter der KI-Agenten)

Seit Jahrzehnten ist Online-Werbung die einzige Möglichkeit für das Internet, zu überleben.

Jeder konkurriert um Aufmerksamkeit. Um dieses Ziel zu erreichen, sammelt das Unternehmen alle möglichen Daten über Benutzer, erstellt Benutzerprofile und zeigt den Benutzern Anzeigen an.

x402-Protokoll ermöglicht es dem Internet, Werbung zu überspringen und in die Mikrozahlungsära einzutreten
Agenturnetzwerke und Original Sünde

Im Internet eröffnete dieses einzelne Modell einen Markt, der heute Billionen von Dollar wert ist.

Finanzen waren schon immer im Internet präsent:

  • Arbeiten Sie mit Zahlungsanbietern zusammen
  • Errichten Sie Paywalls, um den Website-Zugriff einzuschränken
  • Oder schalten Sie Anzeigen ein

Mikrozahlungen (weniger als 1 $) waren jedoch nie wirtschaftlich rentabel (Visa/Mastercard-Gebühr ~2 % + 0,10 $ pro Transaktionskosten), sodass Werbung das einzige Modell ist:

  • Benutzer können Greifen Sie kostenlos auf umfangreiche Inhalte zu
  • Werbetreibende können Benutzergruppen genau ansprechen, um Produkte zu bewerben
  • Content-Publisher können mit Inhalten Geld verdienen

Dies ist eine Win-Win-Situation für alle.

Während sich die Welt allmählich auf das Zeitalter der Agentur zubewegt:

  • Agenten beginnen, Menschen als Inhaltskonsumenten zu ersetzen und werden nach und nach zur Mittelschicht.
  • Werbetreibende werden nicht mehr in der Lage sein, direkt bei Menschen zu werben, und die Werbewirtschaft wird zusammenbrechen.
  • Agenten „crawlen“ entweder den Inhalt oder kaufen den Inhalt direkt.
  • API (Application Programming Interface) wird zum Standard-Kommunikationsmodus werden, anstatt über einen Browser oder Proxy-Browser zu interagieren.
x402-Protokoll ermöglicht es dem Internet, Werbung zu überspringen und in die Ära der Mikrozahlungen einzutreten
Benutzer Pfad

Es ist für das Web finanziell nicht machbar, Inhalte abzugreifen oder zu stehlen, daher werden Content-Publisher auf Mikrozahlungen für ihre Websites zurückgreifen, und Agenturen müssen eine Möglichkeit finden, diese Gebühren zu bezahlen. Bis zum Aufkommen der Blockchain waren Mikrozahlungen jahrzehntelang unerreichbar.

Blockchains wie @Solana ermöglichen Mikrozahlungen in großem Maßstab und vermeiden gleichzeitig die Ausbeutung von Benutzern.

x402 ist eine einheitliche Schnittstelle, die auf dem 402-Standard basiert und Folgendes erreichen kann:

  • Verbraucher zahlen für Inhalte
  • Verleger verlangen Gebühren für Inhalte

All dies ohne einen Mittelsmann (wie Visa oder Mastercard), wodurch agentenbasierte Mikrozahlungen Realität werden.

x402-Protokoll ermöglicht es dem Internet, Werbung zu überspringen und in die Mikrozahlungsära einzutreten
Quelle: payai.network

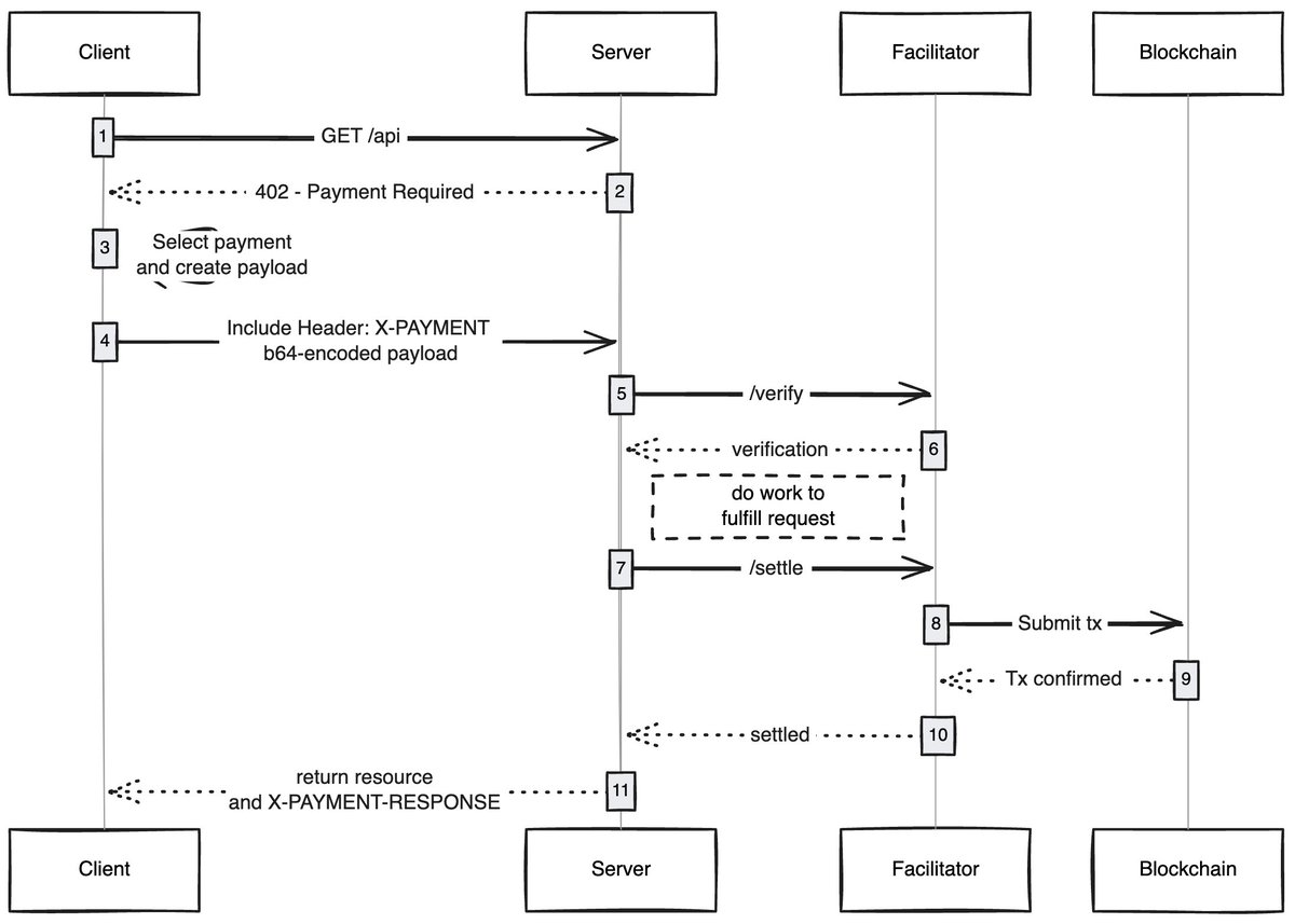
Wenn ein Client (Proxy/Browser) eine Anfrage zum Zugriff auf Inhalte sendet, antwortet der Content-Host und fordert die Zahlung der Content-Gebühr. Nachdem der Kunde die Zahlung abgeschlossen hat, kann er Zugriffsrechte auf Inhalte erhalten und so eine neue Wirtschaft des Proxy-Netzwerks eröffnen.

Anwendungsfälle, auf die ich mich freue

Gaslose Benutzererfahrung: Ich denke, ein Bereich, der noch wenig erforscht ist, ist, wie x402 Benutzern ermöglichen kann, eine gaslose Erfahrung für Transaktionen in jedem Netzwerk zu erreichen. Benutzer müssen lediglich über Vermögenswerte in der Wallet verfügen, um die Transaktion abzuschließen.

x402-Browser: Jemand sollte einfach Chromium forken und x402 in den Browser integrieren. @Brave sollte dies tatsächlich tun, sie verfügen über ein gutes Benutzerbewusstsein im Bereich der Verschlüsselung, verfügen bereits über Wallet-Funktionen und unterstützen standardmäßig IPFS. Meiner Meinung nach sind sie die Mannschaft, die es am ehesten schaffen wird.

On-Chain-Marktplätze: Auf traditionellen Märkten gibt es ein Explorationsproblem. @CoinbaseDev hat dieses Problem durch die Einführung von Basaren (Hindi für „Basar“) gelöst. Dabei handelt es sich jedoch um zentral verwaltete Marktplätze, die immer bestimmte Einschränkungen aufweisen. Jemand sollte ein On-Chain-Verzeichnis erstellen, das es jedem ermöglicht, von ihm verkaufte Inhalte hinzuzufügen (APIs/Newsletter/Bücher usw.) und einen Bewertungsmechanismus in das Verzeichnis einbetten, ähnlich wie OpenRouter Modelle bewertet.

Werbung überspringen: Wie bei jeder Technologie wird es einige Zeit dauern, bis sich die Welt an x402 gewöhnt hat. In der Zwischenzeit können Anzeigen über Mikrozahlungen übersprungen werden, was eine natürliche Entwicklungsrichtung für x402 sein wird. Benutzer können ein bevorzugtes tägliches Ausgabenlimit festlegen und beim Besuch von YouTube überspringt der x402-Browser automatisch Anzeigen und bezahlt Werbetreibende.

Ich bin immer wieder erstaunt, wie einfache Technologien neue Ökonomien erschließen können, und x402 ist einer davon.

Wenn Sie sich in diesem Bereich weiterentwickeln, egal ob Sie Verkäufer oder Käufer sind, können Sie mich kontaktieren. Wir bauen etwas für Sie.

Etikett:
Aktie:
FB X YT IG
energyedhome@Adelaide

energyedhome@Adelaide

Herausgeber von Blockchain- und Kryptoassets mit Schwerpunkt aufanalysierenAnalyse und Einblicke in den Domaininhalt

Kommentar (10)

Remy 82vor Tagen
Sind Münzmischer legal?
Diana 82vor Tagen
Die gemeinschaftliche Verwaltung ist ineffizient und gerät häufig in eine Sackgasse.
Zane 82vor Tagen
Wir freuen uns auf weitere innovative Praktiken bei der Kettenreform.
Ausfall 82vor Tagen
Der Inhalt des Artikels ist informativ und unterstützt das Teilen.
Elena 82vor Tagen
Die technische Erzählung ist großartig, aber die Benutzerzahl beweist alles.
Faye 83vor Tagen
Wir freuen uns auf weitere qualitativ hochwertige Content-Ausgaben.
Isabella 83vor Tagen
Technologische Innovation ist die treibende Kraft hinter der Branchenentwicklung.
Finley 101vor Tagen
Einverstanden ist, dass die Zukunft eine Ära der Multi-Chain-Zusammenarbeit ist.
Jakob 106vor Tagen
Derzeit verwenden viele Anwendungen Blockchain um der Blockchain willen, und es gibt zu viele falsche Forderungen.
Nigel 112vor Tagen
Eine echte Dezentralisierung wird möglicherweise nie erreicht.

Kommentar hinzufügen

Beliebte Inhalte